728x90
320x100
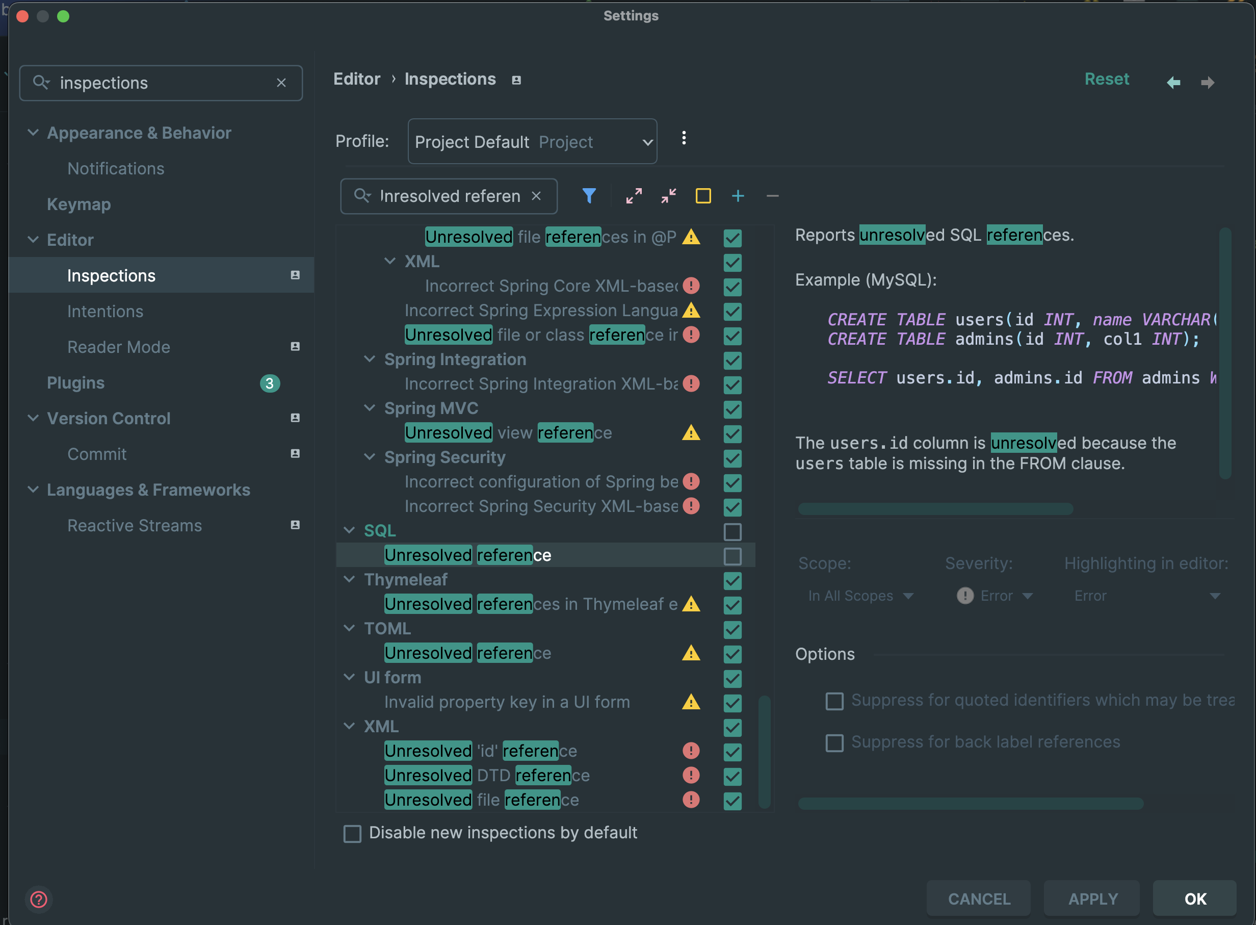
인텔리제이에서 스프링부트, 마이바티스 조합으로 개발하다보면 xml을 사용해야 하는 일이 생기는데 xml에 쿼리문을 작성하면 아래와 같은 밑줄이 떠서 굉장히 성가시게 만든다. 이걸 없애보자.

1. 상단메뉴[IntelliJ] - [Settings] 을 연다.

2. 좌측메뉴[Inspections] 검색 - [SQL] - [No data source cofigured]을 체크 해제 해준다.
만약에 그걸로도 밑줄이 안없어진다면?

[SQL : SQL dialect detection] 체크해제!

[SQL : unresolved reference] 까지 해제!
[해결완료!]
노란줄 없어짐!

728x90
320x100
'💻 하나씩 차곡차곡 > Back-end' 카테고리의 다른 글
[스프링부트(Spring boot)/Log4jdbc] 콘솔창에 쿼리문 + 테이블형태 결과값 로그 남기기 (0) | 2024.06.11 |
---|---|
[Spring boot(스프링부트)/Mybatis] Xml에 카멜표기법 설정하기 (0) | 2024.06.07 |
[디비에버(DBeaver)] 설치 및 데이터베이스(MySQL) 연결 (0) | 2024.03.27 |
[터미널(Terminal)] 기본적인 명령어 몇 개 (0) | 2024.02.13 |
[스프링부트/Spirng boot] properties VS yml (0) | 2024.02.09 |